Collaborator Features

Comprehensive Peer Code Review and Document Review Capabilities, Validated by Market Leaders.

Peer Review Artifacts and Documents

Improve quality by collaborating on code and documents. Use threaded, contextual chat to comment asynchronously or, if both reviewer and author (or multiple reviewers) are in the tool at the same time, chat in real time.

Learn More 
Peer Review Artifacts and Documents

Custom Code Review Templates

Build custom review templates to ensure that each type of peer review meets your specific compliance needs. Set rules, permissions, and notifications for each template that work in the background.

Learn More 
Custom Code Review Templates

Peer Code Review from GitHub Pull Requests

Create Collaborator code reviews whenever a GitHub pull request occurs. Many teams find that creating code reviews in GitHub is quick, but that they need the capabilities of a more robust peer review tool.

Learn More 
Peer Code Review from GitHub Pull Requests

Understand and Improve Your Review Process

Collaborator keeps a detailed audit log, so in just a few clicks, you have reports to show everything from status of pending code reviews to the details of code review performance. They will even satisfy internal or regulatory requirements.

Learn More 
Understand and Improve Your Review Process

Integrate With Your Preferred SCM

Collaborator integrates with more version control systems than any other code review tool. From Git, Perforce, TFS and Subversion, to RTC and ClearCase — and everything in between — 11 integrations in all.

Learn More 
Integrate With Your Preferred SCM

Easily Manage Regulatory Compliance

Put the agony of regulatory code review requirements in the past. Quickly implement standardized and documented peer review processes. Ensure proof of review with E-signatures and an audit trail to meet FDA, ISO, and CMMI compliance requirements easily.

Learn More 
Easily Manage Regulatory Compliance

Save Your Peer & Reviews to a Zip File

Our Save to Zip feature enables your team to make a hand off to auditors so that you can meet compliance and quickly go back to building the next new feature.

Learn More 
Save Your Peer & Reviews to a Zip File

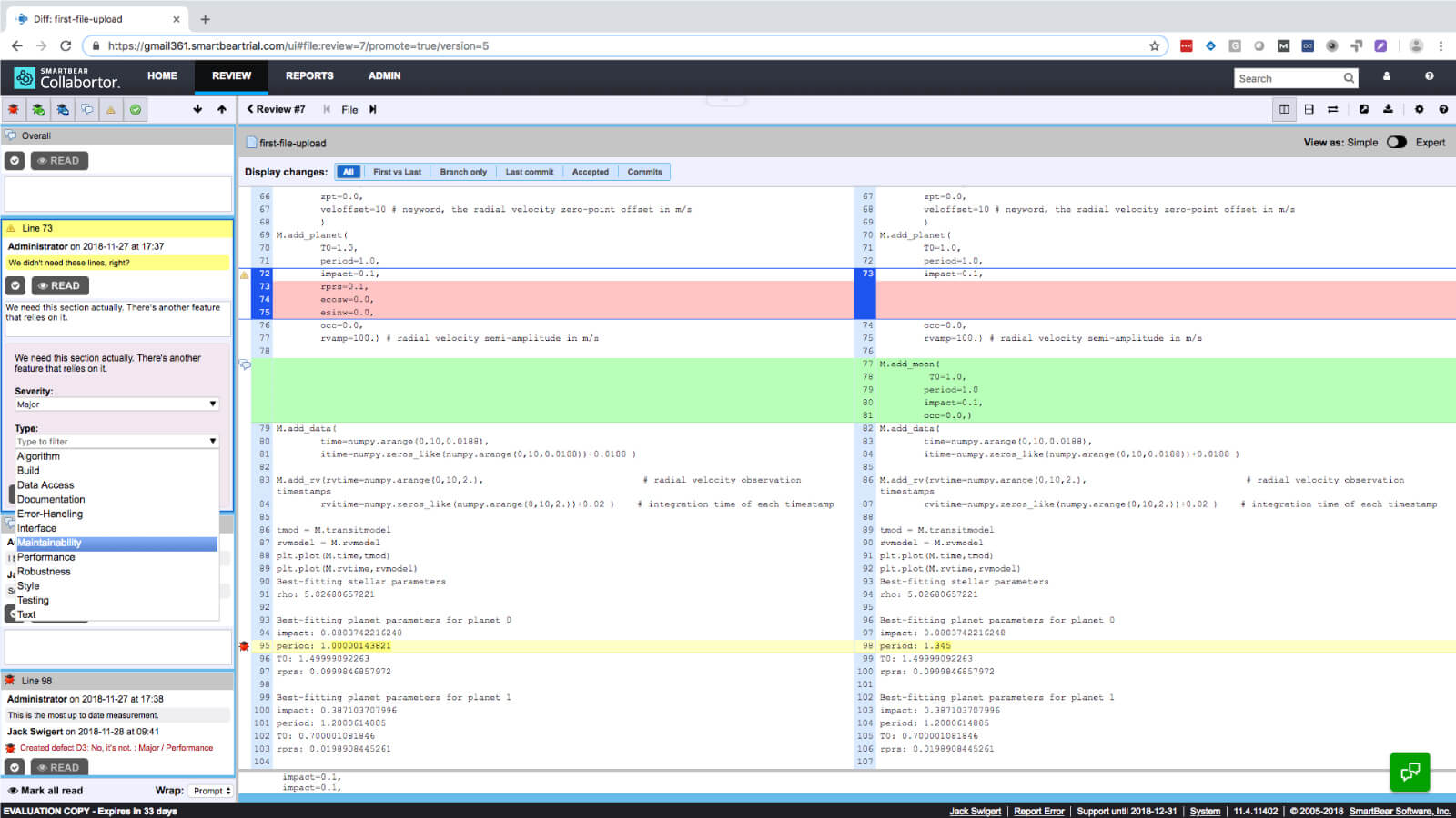
Track And Manage Defects In Your Code Reviews

Find a problem, create a defect, and ensure traceability. Simple as that. Collaborator helps you create defects using customizable fields so you can collect as much or as little data as you like.

Learn More 
Track And Manage Defects In Your Code Reviews

Lean more about Collaborator

Peer Code Review Capabilities Built to Drive Your Best Development Workflows